解析業務プロセスの標準化と結果情報の見える化
~ CAE業務プロセスとエンジニアリングデータを自動データベース化出来る画期的なソリューション!~
「ASNARO(あすなろ)」ご紹介セミナー
-
このたび、解析業務プロセスの標準化と結果情報の見える化をテーマとして、エンジニアリングデータ自動管理アプリケーションASNAROのご紹介セミナーを開催する運びとなりましたので、ご案内申し上げます。
<ASNAROとは>
ASNAROは、エンジニアリングデータの生成を「自動化+標準化」します。どなたでも扱いやすいユーザインタフェースにより、ユーザが意識せずにデータベースを構築でき、これまで困難であった「プロセス管理やデータ管理」が効率的に行え、管理工数も大幅に削減できます。
ASNAROの導入により、個人の記憶に頼った業務プロセスを自動化(標準化)するとともに、複雑で面倒なパラメータ設定の省力化や結果データ間の紐付け・共有化ができ、解析者が本来の解析業務に注力することが可能となります。
本セミナーでは、ASNARO開発元であるキャトルアイ・サイエンス社 上島代表を迎えて、マネージャー、解析担当者、システム管理者の方々が日常抱えている課題にフォーカスしながらご説明をさせていただきます。
ASNAROは、ユーザフレンドリなGUIを利用して、パラメータスタディからワークフローの自動実行までを行えることはもちろん、データ生成のプロセスや入力パラメータまで、自動的にデータベース化します。全ての履歴が自動管理されることにより、「個人の記憶や複雑で面倒な管理体系」に頼らないデータ管理システムとして、業務の効率化を実現します。
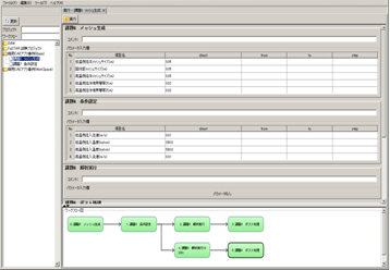
ASNAROワークフロー機能例

◆ユーザーの求める機能を定義し連結することでワークフローを定義します。
◆コンポーネントを実行する際に必要となるパラメータ等の数値はASNARO上で入力し、そのパラメータをもとに、ASNAROが「INPUTファイル」を作成します。
◆実験・分析・シミュレーション等におけるパラメータスタディの効率化および生成する全てのデータの自動DB化が行えます。
※左の例では、メッシュ生成→条件設定→解析実行→ポスト処理の順でワークフローを定義しています。解析担当者は、このワークフローを利用することで、業務プロセスの自動化+標準化が図れます。
ASNAROデータベース検索機能例

◆自動的にデータベース化したデータ群をマトリックス状に分かりやすく検索して表示します。
◆必要に応じて、サムネイル表示やパラメータ表示ができるほか、各プロセスで利用されたパラメータ等も表示します。
◆データの前後関係が分かることで、データの比較やパラメータ検証なども効率的に行えます。
セミナー概要
| 主催 | 株式会社キャトルアイ・サイエンス |
|---|---|
| 協賛 | SCSK株式会社 |
| 日時 | 2012年6月7日(木) 14:00~17:00 (13:30受付開始) |
| 会場 |
SCSK株式会社 青山オフィス
東京都港区南青山2-26-1(SCSK青山ビル) |
| 定員 | 50名 |
| 参加費 | 無料(Webでの事前登録制となります) |
プログラム
-
プログラム内容(予定) - ASNAROとは
開発元概要およびASNARO製品概要・特長・活用メリット。 - ASNARO導入事例紹介
既にご利用いただいているお客様の具体的な事例をご覧ください。 - ASNAROとCAEソフトとの連携イメージ紹介
弊社取扱いの構造解析ADVCとの連携例。 - ASNAROサーバの動作環境紹介
- ASNAROとは
※ 予告なくイベント・セミナーのタイトル、内容などが変更される場合がございます。あらかじめご了承ください。
※ 記載されている製品・サービス名、会社名、ロゴマークなどは該当する各社の商標または登録商標です。
お問い合わせ先
SCSK株式会社 解析ソリューション部TEL:03-5859-3012
